Como configurar no sistema para que a diferença entre o valor contábil e a base de cálculo seja lançada no campo “Outras”?

Como configurar no sistema para que a diferença entre o valor contábil e a base de cálculo seja lançada no campo “Outras”?

Como configurar no sistema para que a diferença entre o valor contábil e a base de cálculo seja lançada no campo “Outras”? 

A diferença entre o valor contábil e a base de cálculo do ICMS deve ser registrada no campo “Outras” da EFD Fiscal quando essa diferença não se enquadra nos campos padrão. Essa configuração assegura a correta escrituração dos ajustes e valores que impactam a base de cálculo, garantindo a conformidade com a legislação fiscal e evitando inconsistências na apuração do imposto. 

Como configurar no StarSoft Applications:


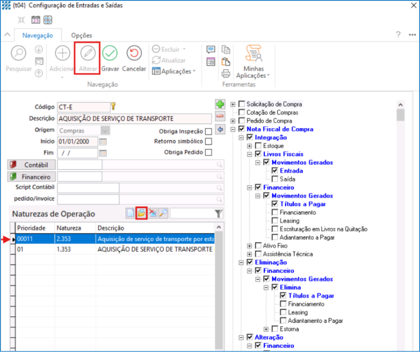
1. Acesse o menu: 

Vendas e Distribuição >> Tabelas >> Componentes >> Configurações de Entradas e Saídas (TES) 

  
 


2. Selecione e edite a Prioridade desejada. 

 

 

3. Na aba CST, selecione a opção correspondente e clique em Gravar. 

 

 

 4. Na aba Impostos, selecione o imposto a ser configurado e clique em Editar. 



5. Inclua as seguintes opções destacadas:   

    • Diferença em Outras 

    • Considera Diferença entre Valor Contábil e Base de Cálculo 

    • Grave as alterações para concluir a configuração. 

 

 

    • Related Articles

    • Como deixar o ICMS embutido no item?

      Este guia tem como objetivo auxiliá-lo a deixar o ICMS embutido no preço do item Siga os passos abaixo: 1- Crie uma CES (configuração de entrada e saída) Acesse o módulo de vendas ou compras Componentes Configuração de entradas e saídas 2- Criação de ...
    • Procedimento para exclusão de Lançamento Contábil.

      Antes de realizar a exclusão de um lançamento contábil, verifique se ele não impactou informações diretas, como: Cálculo dos saldos das contas; Informações geradas para o SPED (ECD); Outras rotinas contábeis ou fiscais dependentes. Essa verificação é ...
    • Como cadastrar no sistema uma conta contábil?

      As empresas que realizam a contabilidade precisam cadastrar contas contábeis porque essas contas são a base para registrar e organizar todas as movimentações financeiras. Esse cadastro permite a geração dos relatórios contábeis obrigatórios, como o ...
    • Quais procedimentos de configuração devem ser realizados no sistema para adequação à Reforma Tributária para 2026? Versão 1

      Este guia tem como finalidade orientar sobre as configurações necessárias no sistema para adequação às diretrizes estabelecidas pela Reforma Tributária para o ano de 2026. Siga os passos abaixo: 1. Acesse o parâmetro 00452 no sistema: Este parâmetro ...
    • Como emitir uma Nota Fiscal de Débito e de Crédito?

      A Nota de Débito é utilizada para registrar valores que precisam ser adicionados ou ajustados em relação a uma operação já realizada, conforme regras fiscais específicas. Já a Nota de Crédito tem como objetivo registrar reduções de valores ou ...